Häufige Ursachen & Lösungen
1. Die Datei wurde direkt aus der E-Mail geöffnet
GAEB-Dateien müssen zuerst gespeichert werden.
So geht’s:
- Öffnen Sie die E-Mail und speichern Sie die Anlage auf Ihrem PC.
- Standard-Speicherort: Downloads-Ordner
- Datei-Endungen: meist .d83 oder .x83
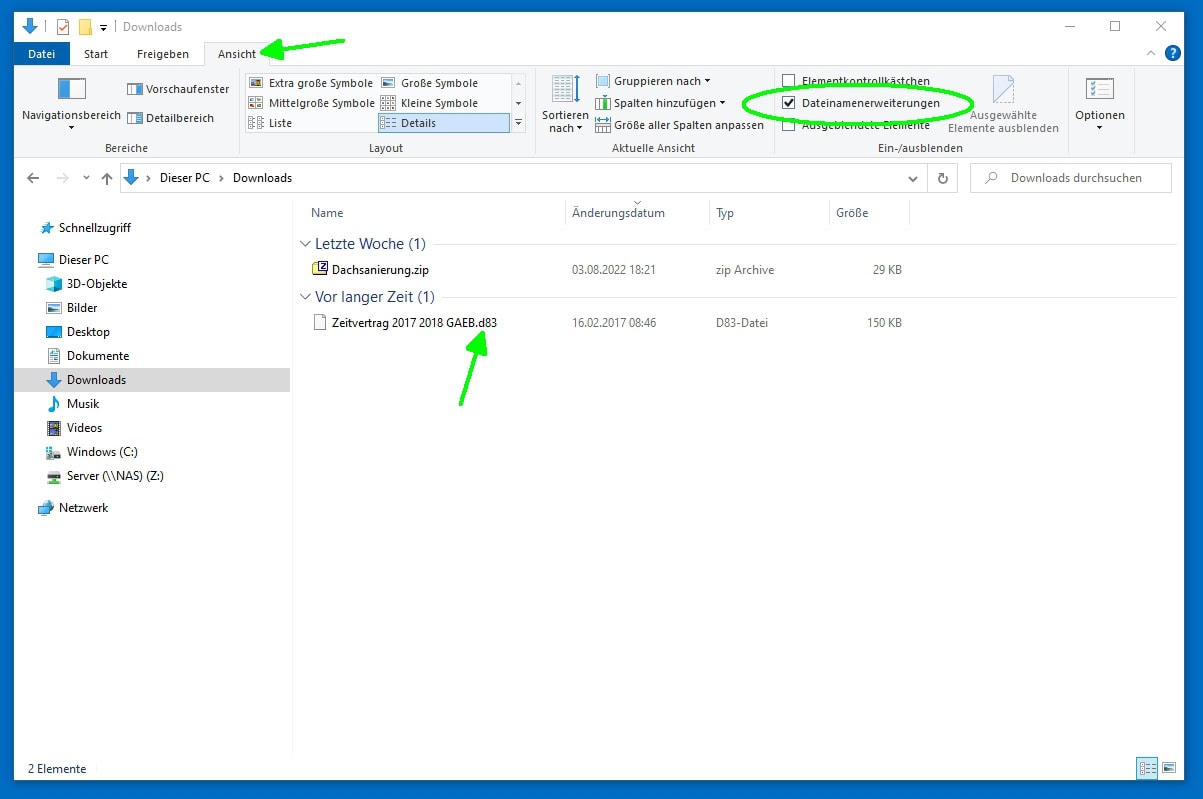
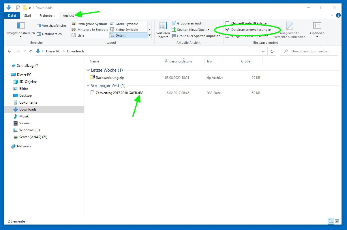
🔹 Tipp: Falls Sie die Endung nicht sehen, aktivieren Sie im Explorer unter „Ansicht“ → „Dateinamenerweiterungen“.

2. Die Datei ist komprimiert (z. B. .zip oder .7z)
In komprimierter Form kann baufaktura die Datei nicht importieren.
So entpacken Sie die Datei:
- Speichern Sie die Datei aus der E-Mail
- Klicken Sie im Explorer auf die Datei (z. B.
Dachsanierung.zip) - Wählen Sie: „Alle extrahieren“
- Die entpackte Datei liegt nun im gleichen Ordner und kann in baufaktura importiert werden

3. Weiter mit dem Import
Wenn die Datei entpackt und gespeichert ist, folgen Sie der Anleitung für den GAEB-Import in baufaktura.
🔧 Sonderfall: Datei ist beschädigt?
In seltenen Fällen ist die GAEB-Datei fehlerhaft. Nutzen Sie dazu kostenlose Tools, z. B. durch Googlen nach „GAEBtools“, um die Datei zu überprüfen.